[CMprint] Manuel CMprint

| SECURITE Cet appareil et ces matériels CARTADIS sont fabriqués et certifiés conformément à des réglementations strictes en matière de sécurité, de réglementations électromagnétiques et des normes environnementales établies. | Accessibilité opérateur Cet appareil a été conçu pour restreindre l’accès de l’opérateur uniquement aux zones sûres. L'accès des opérateurs aux zones dangereuses est protégé par des capots ou des carters qui se retirent à l’aide d’un outil. Ne jamais démonter ces capots ou carters. | CE Le marquage CE de cet appareil signifie que CARTADIS satisfait aux dispositions de conformité des Directives de l’Union Européenne en vigueur aux dates suivantes : |
| ATTENTION ! Toute modification non autorisée visant à ajouter de nouvelles fonctions ou à connecter des dispositifs externes, peut avoir un impact sur la certification. Pour plus d’informations, veuillez contacter votre commercial. | Entretien Toutes les procédures d’entretien sont décrites dans le manuel utilisateur fourni avec l’appareil. Ne pas intervenir sur l’appareil si la procédure n’est pas décrite dans ce manuel. | 1er janvier 1995 : Directive 73/23/CEE du Conseil, modifiée par la Directive 93/68/CEE du Conseil, rapprochement des législations des États membres concernant les équipements à basse tension. |
| Marquages de prévention Toutes les instructions de prévention inscrites sur l’appareil ou fournies avec celui-ci doivent être respectées. | Nettoyage Débrancher votre appareil avant de le nettoyer. N’utiliser que des produits prévus pour cet appareil. L’utilisation de tout autre produit pourrait entraîner une baisse de performances et créer une situation dangereuse. Ne pas utiliser de nettoyants en aérosols, ils peuvent être inflammables dans certaines circonstances. | 1er janvier 1996 : Directive 89/336/CEE du Conseil, rapprochement des législations des États membres en matière de compatibilité électromagnétique. Une déclaration de conformité intégrale, définissant les directives et les normes de référence pertinentes, peut être obtenue auprès de votre représentant CARTADIS. |
| Alimentation électrique Cet appareil ne doit fonctionner qu’avec le type d’alimentation électrique indiqué sur la plaque signalétique de l’appareil. Si vous n’êtes pas certain que votre alimentation ne soit adaptée, veuillez vous renseigner auprès de votre fournisseur habituel. Pour désactiver l’appareil de toute tension électrique, débrancher le cordon d’alimentation de la prise de courant. | Pour plus d'informations sur l'Environnement, la Santé et la Sécurité en relation avec cet appareil et ces matériels CARTADIS, contacter l'assistance téléphonique ci-dessous : Europe : +33 1 48 77 40 60. | ATTENTION ! Afin que cet appareil puisse fonctionner à proximité d'équipements industriels, scientifiques ou médicaux (ISM), la radiation de cet équipement doit être limitée ou des mesures particulières d’atténuation doivent être prises. |
Table des matières :
2.1 Écran d'accueil
2.2 Copie
2.2.1 Copie standard
2.2.2 Copie intelligente
2.3 Impression
2.3.1 Impression USB
2.3.2 Impression par e-mail (via PrinterKiosk)
2.3.3 Impressions PC
2.4 Remise sur le recto verso
2.5 Scan
2.6 Reçu dématérialisé
2.7 Divers
2.7.1 Inactivité
2.7.2 Délai de réinitialisation du crédit et sur paiement
2.7.3 Gestion des erreurs MFP
3 PrinterKiosk
3.1 Introduction
3.2 Principes de fonctionnement
3.3 Site partenaire
3.4 Conditions d'abonnement
4 Administration
4.1.2.1 Configuration générale
4.1.2.1.1 Date / Heure
4.1.2.1.2 Pays
4.1.2.1.3 Langue
4.1.2.1.4 Paramètres avancés
4.1.2.1.5 Import USB
4.1.2.2 Réseau
4.1.2.3 Prix et formats papier
4.1.2.4 MFP
4.1.2.5 Interface du copier (avancé)
4.1.2.6 Fonctionnalités client
4.1.2.7 Paiement (avancé)
4.1.3.1 Compteurs
4.1.3.2 Collecte des espèces
4.1.3.3 Export des compteurs
4.1.5 Mode Gratuit
4.2 Diagnostics
4.2.1 Barre d'information
5 Installation
5.1 Fixation mécanique
5.2 Installation
5.2.1 Conditions préalables
5.2.2 Connexion à l'alimentation externe
5.2.3 Connexion du CMprint pour le service de copies
5.2.4 Connexion du CMprint pour les d'impression et les scans
5.2.5 Flux réseau
6 Annexe
6.1 Cartadis DB
6.2 Ticket de collecte
1 Introduction
Le boîtier CMprint permet le paiement d’impressions, de copies et de numérisations en libre-service, avec un paiement par pièces ou par cartes bancaires. Il est compatible avec la majorité des moyens d’impression (imprimante et MFP). Les moyens de paiement disponibles dépendent des options que vous aurez choisies au moment de votre commande. Dans la suite de ce document nous utiliserons indifféremment les termes CMprint ou monnayeur.
Avec le CMprint, le client a accès aux principales opérations suivantes :
• Copie
o En espèces, l'insertion de pièces affiche le crédit sur l'écran.
o Par carte bancaire, après avoir sélectionné les copies à effectuer, le montant de la transaction sera calculé. Une fois validé, l'utilisateur présente sa carte bancaire pour régler le montant affiché à l’écran.
• Impression USB
o L’insertion de la clé USB en bas de l’écran tactile permet la sélection des fichiers, des pages ainsi que des options d’impression (format, noir et blanc ou couleur, nombre d’exemplaires) et la prévisualisation du document.
o En espèces, le crédit doit être égal ou supérieur à la sélection.
o Par carte bancaire, l'utilisateur présente sa carte pour régler ses documents.
• Impression d'E-mails via PrinterKiosk
o Si l’exploitant a souscrit à l’option PrinterKiosk la fonction suivante est disponible : L'utilisateur envoie un ou plusieurs documents par mail et reçoit en retour un email qui lui indique un code d'impression. Sur le MFP, l’utilisateur saisit son code d’impression et est invité à sélectionner les options du document à imprimer (format, noir et blanc ou couleur, nombre d’exemplaires), il peut alors régler en espèces ou par carte bancaire.
• Numérisation (cette fonction requiert un MFP compatible AirScan (eSCL)) o Placer le document sur la vitre du MFP ou dans le bac de chargement (selon la configuration du scanner), et l’aperçu des documents numérisés s’affichera sur l’écran du CMprint.
o L’utilisateur peut ensuite régler ses documents en espèces ou par carte bancaire. Après le paiement, les documents seront transférés sur la clé USB (option numérisation vers USB) ou téléchargés sur le smartphone en scannant un QR Code (option numérisation vers Smartphone).
Depuis cette page, trois boutons donnent accès aux fonctions principales du CMprint (les boutons peuvent être désactivés dans le menu d’administration) :
• Le bouton « COPIER » est dédié aux fonctions de copie.
• Le bouton « IMPRIMER » est dédié aux fonctions d’impression (impression USB et impression PrinterKiosk).
• Le bouton « SCANNER » est dédié aux fonctions de numérisation (numérisation vers USB et numérisation vers Smartphone).

En haut à droite, un bouton « drapeau » est affiché (les drapeaux affichés correspondent aux langues disponibles du CMprint).
Cliquer sur ce bouton « drapeau » permet d'accéder à la page de sélection de la langue :

Les utilisateurs peuvent choisir la langue en cliquant sur le drapeau correspondant.
À partir de l'écran d'accueil, les utilisateurs peuvent également insérer des pièces de monnaie. Le CMprint affiche le menu de copie lors de l'insertion de la pièce.
Le mode Copie Standard est le mode classique conçu pour les MFP équipés d'une interface de copieur intégrée.
En mode standard, le menu COPIE permet aux utilisateurs de payer les copies sélectionnées à partir de l'interface MFP.
L’utilisateur peut payer directement via mobile en scannant un QR code (disponible depuis la version 1.9).
L'utilisateur passe par la passerelle Paystack pour effectuer son paiement.
Cette option permet de faciliter les paiements mobiles sur les marchés africains pris en charge disponibles :
Nigeria (NGN),
Ghana (GHS),
Afrique du Sud (ZAR),
Kenya (KES),
Côte d'Ivoire (XOF).

Pour libérer les copies sur le MFP, les utilisateurs doivent ajouter du crédit dans le CMprint en utilisant les modes de paiement disponibles :
• Paiement en espèces, en insérant des pièces (si cette option est disponible)
• Paiement par carte bancaire (si cette option est disponible), en suivant les étapes ci-dessous :
o Sélectionner le bouton de « Paiement par Carte Bancaire »,
o Sélectionner le nombre de pages à copier.
o Cliquer sur le panier.
o Payer sur le terminal bancaire.
Si le crédit est suffisant, le MFP est prêt à effectuer des copies et l'écran suivant s'affiche :

Le crédit de l'utilisateur sera débité en fonction de son utilisation.
Quand le crédit atteint la valeur de 0, le CMprint revient à la page d'accueil du menu COPIE.
2.2.2 Copie intelligente
A partir de la version 1.7.0, CMprint supporte la fonction Smart Copy, qui permet de facturer les copies effectuées sur des imprimantes multifonctions sans interface de copie intégrée. Par conséquent, ce mode de copie est disponible pour les imprimantes multifonctions Brother, Epson et Lexmark (à l'exception des OEM). Si le MFP connecté est compatible, la fonction Smart Copy peut être activée dans le menu « Admin > Configuration > Fonctions client » (voir § 4.2.2.6 - Fonctions client).
Avec la fonction Smart Copy, l'ensemble du processus de copie est géré directement sur le CMprint. Cette expérience utilisateur dédiée inclut une fonction de prévisualisation des documents qui permet aux utilisateurs de revoir leurs documents avant de procéder au paiement.
Les utilisateurs doivent d'abord placer le document sur la vitre du MFP ou dans le chargeur, puis sélectionner les options de copie sur l'écran CMprint, comme indiqué ci-dessous :
Lorsque l'utilisateur confirme les options souhaitées et clique sur le bouton « DÉMARRER », CMprint procède à un balayage. Si la numérisation est réussie, les cas suivants s'appliquent :
- Si l'utilisateur dispose d'un crédit suffisant pour la copie :
o Si l'option « simple face » est sélectionnée ou si l'option « recto-verso » est sélectionnée lorsque le document est placé dans le chargeur, le document sera imprimé directement.
o Si l'option « recto-verso » est sélectionnée et que le document est placé sur la vitre, l'écran de prévisualisation avec l'option « NEXT ORIGINAL » s'affiche.
L'écran de prévisualisation avec le bouton « ORIGINAL SUIVANT » s'affiche, permettant à l'utilisateur de tourner le document pour numériser l'autre face.
- Si l'utilisateur ne dispose pas d'un crédit suffisant pour la copie :
o L'écran de prévisualisation est toujours affiché.
o L'utilisateur peut soit cliquer sur le bouton de paiement pour payer en espèces ou par paiement sans contact afin de libérer le document, soit placer des originaux supplémentaires si le document contient plusieurs copies.
des originaux supplémentaires si le document contient plusieurs pages.
2.3 Impression
Le CMprint propose les trois modes d'impression suivants :
• Impression USB,
• Impression par E-mail (activée si l'option PrinterKiosk est souscrite)
• Impressions PC
Depuis cet écran, les utilisateurs choisissent le mode d'impression :
2.3.1 Impression USB
L'impression USB permet d'imprimer des fichiers PDF et des images à partir d'une clé.
Les formats de documents pris en charge sont :
• PDF
• Image (jpeg, jpg, png).
Les systèmes de fichiers de clé USB pris en charge sont :
• FAT32
• FAT.
• NTFS (pris en charge à partir de la version v1.7.0)
Les formats pris en charge sont affichés directement en dessous des boutons "USB" et "Printerkiosk" depuis la version 1.9 .
Une fois l'impression USB choisie, la page suivante s'affiche : 
Lorsqu'un utilisateur connecte sa clé USB sur le CMprint, il peut parcourir les documents. L'utilisateur peut faire glisser (vers la gauche ou la droite) ou cliquer sur le bouton « flèche » pour passer aux différentes pages. 
ATTENTION ! Seuls les documents pris en charge sont affichés.
Lorsqu’un document est sélectionné, le CMprint l’analyse pour :
• Calculer le prix,
• Charger un aperçu.
Une fois terminé, la page d'impression du document s'affiche : 
L'utilisateur peut faire glisser vers la gauche pour changer la page en cours et cliquer sur l'image pour zoomer sur l'aperçu. Depuis le menu OPTIONS, les utilisateurs peuvent également modifier les options d'impression : 
Les options disponibles dépendent des caractéristiques du MFP. Par exemple, si le MFP ne dispose pas d’un bac A3, l’option A3 est désactivée.
Les options suivantes sont disponibles :
• Nombre de copies.
• Sélection des pages.
• Recto/Verso.
• Couleur.
• Format.
ATTENTION ! Cliquez sur le bouton « retour » pour enregistrer les options sélectionnées.
Le prix et l'aperçu seront mis à jour en fonction des options sélectionnées.
Une fois le document payé, l’écran d’impression en cours s'affiche : 
L'écran de progression de l'impression disparaît lorsque l'impression est terminée sur le MFP ou l'imprimante.
Il existe une gestion des erreurs d’impression si une erreur survient (bourrage papier…), le crédit reste disponible sur le CMprint et les utilisateurs peuvent à nouveau tenter d’imprimer.
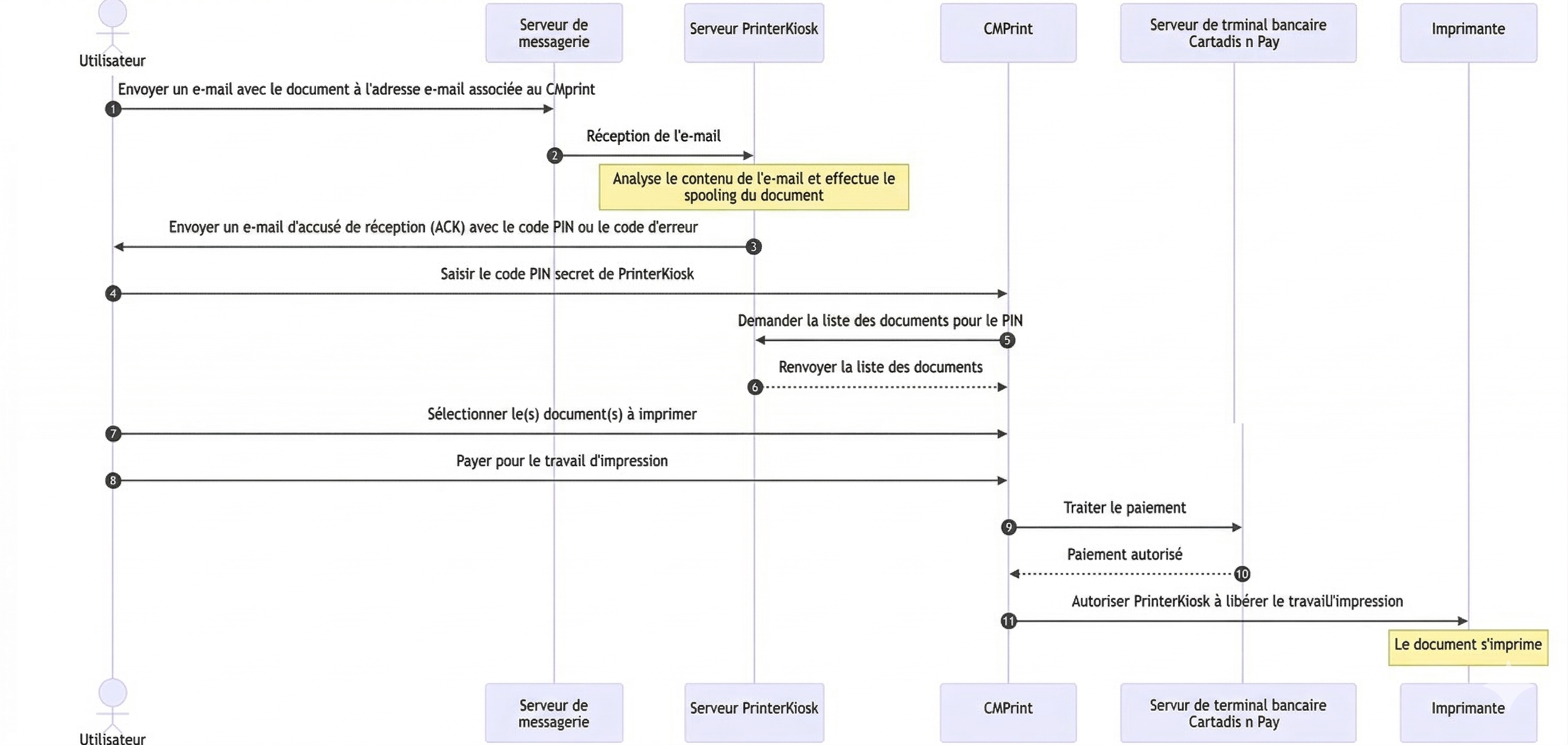
2.3.2 Impression par E-mail (via PrinterKiosk)
L'impression par E-mail n’est disponible que si vous avez souscrit à l’option PrinterKiosk.
Vous pouvez consulter le site www.printerkiosk.com pour obtenir des informations complémentaires. Une adresse mail unique est associée à votre imprimante, elle vous sera remise par le service technique de PrinterKiosk lors de la configuration de votre site d’impression.
L’utilisateur envoie un ou plusieurs documents par email à l’adresse dédiée à votre MFP ou imprimante. L’envoi de cet email peut être effectué depuis n’importe quel lieu géographique, vous n’avez pas besoin d’être à proximité de l’imprimante au moment de l’envoi de votre email.
L’utilisateur reçoit en retour un email qui lui indique un code d’impression. Il peut alors aller récupérer ses impressions sur le MFP ou l’imprimante destination ; Sur le CMprint, il saisit son code et est invité à sélectionner les options d’impression du document (sélection des pages, noir et blanc ou couleur, nombre d’exemplaires).
Les formats de documents pris en charge sont :
• PDF
• Image (jpeg, jpg, png, gif)
• Doc (docx, doc, odt) • Présentation (odp, ppt, pptx)
• Texte (txt, rtf, xps)
Lorsque l'utilisateur clique sur le bouton « PrinterKiosk », la page suivante s'affiche. Cette page fournit des instructions détaillées sur l'utilisation de la fonction PrinterKiosk. Les utilisateurs sont invités à envoyer leur document au mail fourni ou à scanner le code QR affiché :

Après avoir envoyé le document, l'utilisateur doit saisir le code PrinterKiosk reçu par e-mail dans le champ prévu à cet effet. Généralement, le code se compose de 6 chiffres.
Une fois qu’un code valide est saisi, les documents envoyés par email peuvent être visualisés et sélectionnés, les pages suivantes s’affichent :

Ensuite, le parcours d’impression client est similaire au parcours d’impression client via USB.
L’option PrinterKiosk vous permet d’accéder au portail marchand afin de visualiser l’activité commerciale du CMprint (https://www.printerkiosk.com puis espace Partenaire).
2.3.3 Impressions PC
Certaines marques de MFP offrent la possibilité de définir un code PIN dans le pilote d'impression par le biais de l'option Secure Print sur le PC. Si cette option est activée, les utilisateurs doivent saisir le code PIN pour libérer le document sur le MFP. La fonction « Impressions PC » permet aux utilisateurs de payer les impressions avec le CMprint pour les travaux soumis à partir d'ordinateurs sur le réseau local.
Cette fonction peut être activée à partir du menu Admin > Configuration > Fonctions client. La fonction Impressions PC est incompatible avec l'impression USB et l'impression par e-mail. Cela signifie que si la fonction Impressions PC est activée, les fonctions Impressions USB et Impressions PrinterKiosk seront automatiquement désactivées. Lorsque l'utilisateur clique sur le bouton Imprimer, l'écran ci-dessous s'affiche et lui permet de sélectionner le nombre de pages en couleur ou en noir et blanc du document envoyé.
Une fois que l'utilisateur a payé le prix du document, le MFP sera déverrouillé. Le CMprint affiche une animation pour guider l'utilisateur dans l'impression de ses documents sur le MFP à l'aide du code PIN saisi dans le driver d'impression. 
2.4 Remise sur le recto-verso
A partir de la version 1.7.0, CMprint introduit la fonction de remise sur le recto-verso, conçue pour encourager et privilégier la copie et l'impression recto-verso.
Disponibilité de la fonction
- Copie : Cette fonction est disponible exclusivement sur les imprimantes suivantes
o Les multifonctions Konica Minolta et Canon équipés d'interfaces de copie en série (fonction de copie standard).
o les multifonctions compatibles dotés de la fonction Smart Copy.
- Impression : Prise en charge par toutes les marques de MFP.
- Limitation (pour la copie sur Konica Minolta uniquement) : Les utilisateurs doivent disposer d'un crédit pour au moins deux copies recto, même lorsqu'ils effectuent une copie recto-verso.
Configuration
Le montant de la remise recto-verso peut être configuré dans le menu 'Prix et Formats' :
Administration > Configuration > Prix et formats.
La remise est appliquée pour chaque équivalent de prix de deux pages lorsque le mode recto-verso est utilisé.
Interface utilisateur
Une fois la remise recto-verso configurée, le montant de la remise est clairement affiché dans les menus de copie et d'impression, comme le montre l'exemple suivant :
2.5 Scan
Si le CMprint se connecte à un MFP compatible Airscan (eSCL), les fonctions de numérisation seront activées. L’utilisateur peut accéder à cette fonction en cliquant sur le bouton « SCANNER » de la page d’accueil. Ensuite il a la possibilité de choisir entre la numérisation vers une clé USB et la numérisation vers Smartphone. Veuillez noter que la fonction numérisation vers Smartphone est exclusivement disponible pour les abonnés PrinterKiosk. Si l’utilisateur choisit la numérisation vers USB, il doit insérer une clé USB au bas de l’écran tactile.
Selon la configuration du scanner, l’utilisateur peut numériser ses documents sur la vitre du MFP ou dans le bac à papier (une animation correspondant à chaque configuration est affichée sur le CMprint pour mieux guider l’utilisateur).

L’utilisateur peut accéder à des options avancées avant le scan :
Ces options permettent à l’utilisateur de :
- Changer le format du papier entre A4 et A3
- Choisir la source du papier
- Changer la résolution (dpi)
- Voir l’orientation du copieur

Un aperçu des documents numérisés est disponible si la numérisation se termine avec succès. Dans le cas contraire, un message d’erreur s’affiche à l’intention de l’utilisateur.
Les documents scannés seront transférés sur la clé USB après paiement en espèces ou par carte bancaire.
Si l’utilisateur sélectionne la numérisation vers le Smartphone, il devra seulement scanner le QR Code affiché à la fin du processus de numérisation pour récupérer ses documents.
2.6 Reçu dématérialisé
Si le ticket dématérialisé est activé et qu’il n’y a pas de problème de connexion avec le serveur de reçus (CartadisArchives), lorsque l’utilisateur termine son opération (copie/impression/scan) le CMprint affiche un QR Code. En scannant QR Code l’utilisateur peut récupérer son reçu sur son téléphone. Lorsque l’utilisateur enregistre le reçu dans le fichier du téléphone à l’aide du bouton partage, le serveur de reçus génère un fichier PDF nommé CMprint_receipt_XXXX_YY.pdf (XXXX étant le numéro de série du CMprint et YY le numéro du reçu).
L’en-tête et le pied de page du reçu peuvent être personnalisés (voir § 4.2.2.1.4– Configuration Générale/Import USB )
Voici un exemple de reçu :

2.7 Divers
2.7.1 Inactivité
Il existe un délai d’inactivité pendant le parcours client. Sa valeur par défaut est de 3 minutes (configurable dans le menu administration).
Lorsque ce délai est dépassé et que le solde en cours est à 0, le CMprint revient à la page d’accueil.
2.7.2 Délai de réinitialisation du crédit et sur-paiement
Il existe un délai de réinitialisation du crédit pendant le parcours client. Sa valeur par défaut est de 6 minutes.
Lorsque ce délai est dépassé, le CMprint revient à la page d’accueil et réinitialise le crédit en cours (remise à 0).
Un message avertit l’utilisateur 30 secondes avant que le crédit ne soit réinitialisé. Le crédit perdu est enregistré dans les statistiques et est visible dans le fichier de collecte dans la partie du sur-paiement.
2.7.3 Gestion des erreurs MFP
Lorsque le MFP n'est pas prêt (pas de papier, toners vides, erreur sur l'imprimante, erreur réseau), un message d'erreur avertit l'utilisateur lors du paiement.
Le menu « PROPRIETES MFP » fournit plus de détails pour diagnostiquer le problème.
3 PrinterKiosk
3.1 Introduction
PrinterKiosk est un service d’impression optionnel basé sur l’envoi d’emails. Sous la condition de disposer de l’option carte bancaire « Cartadis’n Pay » et de souscrire au contrat PrinterKiosk, vous pourrez partager votre moyen d’impression parmi ceux des autres partenaires du réseau PrinterKiosk.
En tant que partenaire vous bénéficierez de la promotion faite par Cartadis pour mettre en valeur le réseau PrinterKiosk, vous récupérerez la clientèle du réseau PrinterKiosk et augmenterez ainsi votre volume d’impression et sa rentabilité.
PrinterKiosk est constitué de plusieurs éléments :
• Un site web dédié aux utilisateurs finaux. Les utilisateurs peuvent y rechercher le point d’impression le plus près de chez eux, consulter les tarifs et soumettre des documents à imprimer en envoyant un mail dédié à votre moyen d’impression.
• Un site web dédié aux partenaires qui permet de suivre l’activité commerciale de votre point d’impression.
• Un serveur PrinterKiosk qui reçoit les emails des utilisateurs et les redirige vers le moyen d’impression.
• Du monnayeur CMprint
• Du moyen de paiement par carte bancaire Cartadis’n Pay
Voici le diagramme du parcours client :

3.2 Principes de fonctionnement
Le site www.printerkiosk.com aide les personnes ayant besoin d’imprimer des documents, il leur fournit le moyen de rechercher le point d’impression le plus près de chez eux et les guide sur la façon d’envoyer leur document à l’imprimante choisie.
Une adresse email unique est associée à chaque imprimante, l’utilisateur envoie un mail avec éventuellement des documents attachés au format PDF, Office, JPEG. En retour l’utilisateur reçoit un email avec une confirmation de l’adresse où se trouve l’imprimante et un code sur 6 chiffres que l’utilisateur devra saisir sur l’écran du monnayeur CMprint.
Exemple d’information à afficher à proximité du point d’impression :

Des informations complémentaires sont disponibles sur le site www.printerkiosk.com :
3.3 Site Partenaire
Le service PrinterKiosk comprend un site « partenaires » qui vous permet de suivre l’activité commerciale de votre point d’impression. Ce site partenaire est accessible depuis le site principal www.printerkiosk.com puis avec le login et mot de passe qui vous aura été fourni par notre équipe technique.
3.4 Conditions d'abonnement
PrinterKiosk est une option de votre CMprint, et est soumis à la présence de l'option de paiement par carte de crédit « Cartadis'n Pay » et de l'abonnement. Dans certains pays où Cartadis'nPay n'est pas disponible, l'option PrinterKiosk peut être utilisée sans elle.
L'option PrinterKiosk implique que :
- Votre CMprint est équipé de l'option de paiement par carte de crédit « Cartadis'n Pay » (selon le pays).
Vous avez exprimé votre accord avec les conditions générales d'utilisation. Vous fournissez les documents légaux demandés lors de la phase d'activation de PrinterKiosk.
4 Administration
Le menu ADMINISTRATION est accessible en tournant la clé d'administration sur la face avant du CMprint.
Les 5 sous-menus suivants sont disponibles :
• STATISTIQUES : gérer la comptabilité.
• CONFIGURATION : installer et configurer le CMprint.
• MAINTENANCE : effectuer des opérations de maintenance spécifique sur le CMprint.
• TEST : tester le CMprint et ses périphériques.
• MODE GRATUIT : faire des copies, impressions et numérisations sans avoir à payer.
Le numéro de série du CMprint et la version du système d'exploitation sont affichés dans le pied de page de cet écran.
Le menu Configuration est composé comme ceci :
Les fonctions disponibles sont :
• CONFIGURATION GÉNÉRALE : configurer les paramètres généraux.
• RÉSEAU : configurer les paramètres réseau.
• PRIX ET FORMATS : configurer les prix et formats papier.
• MFP : configurer les paramètres et afficher les propriétés du MFP.
• INTERFACE COPIEUR : configurer les paramètres avancés de l'interface copieur.
• FONCTIONNALITES CLIENT : configurer les fonctionnalités client.
• PAIEMENT : configurer les modes de paiement et les paramètres avancés du terminal bancaire.
4.1.2.1 Configuration générale
4.1.2.1.1 Date / Heure
Après avoir sélectionné le pays, le technicien doit paramétrer la date et l'heure :
• Activer la synchronisation NTP si votre CMprint est connecté à Internet,
• Si ce n’est pas le cas, désactiver la synchronisation NTP et définir la date et l'heure dans un format valide,
• Sélectionner le fuseau horaire du CMprint (les fuseaux horaires indiqués dépendent du pays sélectionné sur le CMprint).
Le CMprint doit redémarrer une fois toutes les 24 heures pour optimiser son fonctionnement. La valeur par défaut 5.00 signifie un redémarrage quotidien vers 5 heures du matin, cette heure de redémarrage est modifiable depuis ce menu.
Note : Dans le paramétrage ci-après, un décalage aléatoire entre 0 et 60 min est appliqué pour le redémarrage journalier par rapport à l’heure configurée (l’heure de redémarrage réelle est visible entre parenthèse). L'heure de redémarrage est retardée si un client utilise l'appareil.

4.1.2.1.2 Pays
La sélection du pays est nécessaire pour :
• Afficher la devise,
• Définir la langue par défaut,
• Définir le fuseau horaire par défaut.
ATTENTION ! Toutes les statistiques et les compteurs sont effacés en cas de changement de pays. Le pays ne doit être choisi qu’une seule fois pendant la durée de vie du CMprint. 
4.1.2.1.3 Langue
Le menu de langue par défaut permet de sélectionner une langue parmi celles supportées par CMprint. Ce menu est utile pour les pays ayant plusieurs langues officielles.
4.1.2.1.4 Paramètres avancés
Ce menu permet de modifier le délai d’inactivité et de réinitialiser le délai du crédit (disponible à partir de la version 1.4, voir § 2.6.1 et 2.6.2).

4.1.2.1.5 Import USB
a) Personnalisation de l’en-tête et du pied de page pour le fichier de collecte des statistiques et du reçu dématérialisé
Le technicien peut importer l’en-tête du ticket pour le fichier de collecte de statistiques en cliquant sur ce bouton. À partir de la version 1.2, le technicien peut également importer l’en-tête et/ou le pied de page du ticket pour le reçu dématérialisé.
Ajouter un fichier header.txt et/ou footer.txt à la source de la clé USB et appuyez sur le bouton « IMPORT USB ».
Pour obtenir de bons résultats sur les statistiques collectées et pour les reçus, les fichiers d’en-tête et de pied de page doivent comporter au maximum 40 lignes et 50 caractères en UTF-8 par ligne.
b) Importation du fichier du pilote d’impression IPP
Il est également possible d’importer des pilotes d’impression IPP en ajoutant les fichiers nommés Generic_BW.ppd (pour imprimante en noir et blanc) et/ou Generic_Color.ppd (pour une imprimante couleur) à la source de la clé USB et appuyer sur le bouton « IMPORT USB ».
C) Import du logo entreprise
Depuis la version 1.8, il est possible d’importer le logo de son entreprise. Cette fonctionnalité permet de remplacer le picto gris « PK » affiché en pied de page pendant le parcours utilisateur par un logo personnalisé. L’import du logo se fait directement depuis une clé USB via le menu dédié de l’interface CMprint.
Formats supportés
Les formats de fichiers compatibles sont :
- PNG
- JPG / JPEG
- GIF
- SVG
Procédure d’import du logo
- Insérez la clé USB sur votre poste informatique.
- Copiez votre logo dans la clé USB.
- Renommez le fichier comme suit logoCMprint.<format>.
- Assurez-vous que l’extension du fichier correspond à l’un des formats autorisés (ex. : logoCMprint.png).
- Connectez-vous à l’interface CMprint.
- Insérez la clé USB dans le port prévu à cet effet sur le terminal CMprint.
- Cliquer Import USB
Example avec le logo Cartadis :

D) Import des publicités:
Cette fonctionnalité permet d’afficher des images publicitaires lors de l’inactivité de l’appareil, offrant ainsi un écran de veille personnalisable.
L’écran de publicité peut être activé ou désactivé. Il affiche un diaporama d’images publicitaires en plein écran. Les fichiers acceptés sont PNG, JPG et GIF.
Insérez la clé USB sur votre poste informatique.
Copiez les fichiers publicitaires dans la clé USB.
Renommez chaque fichier selon le format suivant : advCMprint_X.<format>, où X est un numéro permettant de définir l’ordre d’affichage dans le diaporama.
Assurez-vous que l’extension du fichier correspond à l’un des formats autorisés : PNG, JPG ou GIF.
Connectez-vous à l’interface CMprint.
Insérez la clé USB dans le port prévu à cet effet sur le terminal CMprint.
Cliquez sur Import USB pour lancer l’importation.
4.1.2.2 Réseau
Si vous disposez d'un serveur DHCP sur votre réseau, le paramètre DHCP peut être actif ou vous pouvez configurer manuellement l'adresse IP lorsque le mode DHCP est désactivé. Dans ce cas, l’adresse IP, la passerelle et le serveur DNS doivent être configurés. 
« Adresse IP VPN » est l’adresse du VPN sécurisé du client installé sur le CMprint. Il permet le dépannage à distance dans le cadre d’une assistance avancée. Depuis la version 1.2, vous avez la possibilité de désactiver la connexion VPN.
Si la fonction PrinterKiosk est activée et que l'abonnement PrinterKiosk est activé, à partir de la version 1.6, ses ports sont affichés à la fin de l'écran réseau.
4.1.2.3 Prix et formats papier
a) Prix
Les prix des copies, impressions et numérisations sont définis dans ce menu. Le taux de TVA peut également être configuré dans le menu prix et formats (disponible depuis la version 1.2). Les informations relatives à la TVA sont indiquées dans le reçu dématérialisé du client. Depuis la version 1.4, il est possible d’effectuer une numérisation gratuitement en fixant le prix de la numérisation à 0.
ATTENTION ! Respectez le format valide comme dans l'exemple et cliquez sur le bouton « Enregistrer » (en haut à droite) pour appliquer les modifications de prix.
b) Formats papier Depuis la version 1.2, le CMprint prend en charge les formats de papier américains. Le format papier MFP (A4/A3, Letter/Legal, Letter/Ledger) peut être configuré dans ce menu. Le format Letter/Legal est le format par défaut pour les installations aux États-Unis.
4.1.2.4 MFP
a) Paramètres MFP
Ce menu permet de configurer le pilote d'impression à l'aide de l'adresse IP du MFP
Par défaut, le protocole d’impression est IPP. Les nouveaux protocoles d’impression (IPPS, LPD/LPR, AppSocket/HP JetDirect) sont gérés par la version 1.2 ou supérieure du CMprint.
Le CMprint permet de choisir les options « eSCL » ou « eSCL sécurisé » pour sécuriser les scans, ce paramètre est disponible depuis la version 1.9 .
Si votre CMprint se connecte à un MFP qui ne gère que le protocole IPP/IPPS dans une version inférieure à 2.0, la création automatique du pilote d’imprimante par l’adresse IP du MFP (option sans pilote) ne sera pas possible.
Le CMprint utilisera le périphérique par défaut PostScript (option pilote PostScript) qui peut ne pas refléter les propriétés correctes du MFP.
Dans ce cas, vous pouvez importer le pilote original de votre MFP à partir du menu « IMPORT USB » (voir § 4.2.2.1.4 – Configuration Générale/Import USB) et revenir au menu MFP puis sélectionner l’option de pilote personnalisé.
Si le MFP connecté est compatible AirScan (eSCL), à partir de la version 1.2 la fonction de numérisation est automatiquement activée lors de la configuration par l’adresse IP du MFP. La fonction numérisation peut être désactivée en désélectionnant l’option numérisation.
Pour imprimer et/ou numériser sur le MFP, vous devez saisir l'adresse IP du MFP et cliquer sur le bouton « Enregistrer ». Attention : l’adresse IP du MFP doit être une IP statique. Un message d'erreur peut apparaître si le MFP n'est pas en ligne. Si le MFP est détecté avec succès, les propriétés du MFP et du scanner sont affichées via les boutons « PROPRIÉTÉS DU MFP » et « PROPRIÉTÉS DU SCAN ».
b) Paramètres du MFP
Sur cette page, les propriétés du MFP sont affichées :
• Nom du MFP
• État du MFP (Ok, Hors ligne, En erreur)
• Fonctionnalités du MFP
• Niveaux de papier (OK, Peu ou Pas de papier)
• Niveaux de toner
Information : Si l'état du MFP est détecté comme défectueux ou hors ligne, le CMprint avertit le client de l'erreur. Si les informations concernant le papier ou le toner ne sont pas disponibles, le CMprint indique « inconnu » pour les niveaux de papier et -1 % pour les niveaux de toner, mais le CMprint ne considère pas le MFP comme hors service.
c) Paramètres du scanner
Cet écran comporte les éléments suivants :
• Etat du scanner (Ok, Hors Ligne)
• Sources papiers :
o Flatbed (Numérisation sur la vitre du MFP)
o ADF (Numérisation recto dans le chargeur de documents)
o ADF Duplex (Numérisation recto-verso dans le chargeur de documents)
• Résolution (en dpi)
• Orientation (disponible à partir de la version 1.4)
o L’orientation par défaut de numérisation est déterminée par la taille du bac.
▪ Si le plateau est grand ou de taille indéterminée, l’orientation par défaut est le portrait, l’orientation peut être modifiée dans le menu des propriétés de la numérisation.
▪ Autrement, si le plateau est petit, seule l’orientation paysage sera disponible et affichée dans le menu des propriétés de la numérisation.
4.1.2.5 Interface du copieur (avancé)
Le menu de l'interface du Copieur est destiné aux spécialistes. Il affiche des informations sur l'interface du copieur et permet d’ajuster certains paramètres avancés.
Si le CMprint est connecté à un MFP Sharp, activez le mode Sharp de l’interface MFP en connectant un cavalier sur les 2 pins étiquetés JP2.
4.1.2.6 Fonctionnalités client
Toutes les fonctions MFP énumérées ci-dessous peuvent être activées ou désactivées dans ce menu. Par exemple, décocher l'option « Activer la copie » désactive la fonction de copie si le CMprint se connecte à un périphérique avec une capacité d'impression uniquement ; dans ce cas, le CMprint n'affichera pas les menus de copie.
• Copie
• Impression USB
• Impressions PC
• Numérisation
• Options : Couleur et format large (A3/Legal/Ledger)
• PrinterKiosk
o Impression par mail
o Numérisation vers Smartphone

ATTENTION ! Il est nécessaire que les fonctionnalités que vous activez soient disponibles sur le MFP connecté au CMprint.
Un code QR permettant d'accéder à la page web de PrinterKiosk s'affichera si la fonction PrinterKiosk est désactivée.

4.1.2.7 Paiement (avancé)
La rubrique « Paramètres paiement » permet de :
• Activer/désactiver le paiement par pièces (si monnayeur, le nombre de pièces différentes acceptées est de 6).
• Activer/désactiver le reçu dématérialisé (disponible à partir de la version 1.3)
• Par défaut, le multiplicateur pièce = 5 permet l’acceptation d’une gamme de pièces allant de 0,05 à 5,00. Si vous souhaitez que le CMprint accepte une gamme de pièces supérieures de votre pays, il faudra changer ce paramétrage. Par exemple : si le multiplicateur pièce passe à 10, la gamme de pièces serait donc comprise entre 0,10 et 10.
• Configurer le montant minimum pour le paiement par carte bancaire (disponible à partir de la version 1.4).
• Activer/désactiver les fonctionnalités de payement Paystack et Twint (disponible à partir de la version 1.9)

Vous pouvez également consulter les informations du terminal carte bancaire si celui-ci est connecté via le protocole de communication MDB (tel que les terminaux bancaires Ingenico) :
o L'interface MDB est une carte d'interface, connectée entre le CMprint et le terminal de carte bancaire. Lorsque son état est OK, les informations relatives au terminal de carte bancaire connecté s'affichent.

A partir de la version 1.4, le CMprint est compatible avec la nouvelle solution de paiement Cartadis’n Pay avec le terminal Verifone UX410. Le statut du terminal UX410 et toutes ses informations sont affichés dans ce menu. Le terminal Cartadis’n Pay n’utilise pas le protocole MDB, il communique avec le CMprint via une communication réseau Ethernet.

4.1.3 Menu statistiques
Le menu « Statistiques » fournit diverses informations comptables et gère l'encaissement des espèces. 
4.1.3.1 Compteurs
Le CMprint gère les statistiques des compteurs suivants :
• CHIFFRES D’AFFAIRES : répartition des ventes par mode de paiement.
• VOLUME TRAVAUX : répartition des ventes par type de tâches d'impression (Copie, Impression depuis USB…).
• PAGES PAYANTES : répartition des ventes par type de document (A3 / A4, N&B / Couleur).
Deux types de compteurs sont disponibles :
• Compteurs de référence : ces compteurs ne sont jamais réinitialisés. Ils sont initialisés à 0 en usine, puis ils sont incrémentés en fonction du chiffre d'affaires.
• Compteurs périodiques : ces compteurs sont réinitialisés à chaque fois qu'un opérateur effectue une collecte d’espèces (voir § 4.2.3.2)

Les diagrammes circulaires ci-dessus donnent un aperçu des compteurs.
Depuis la version 1.6, les statistiques sur la quantité de pièces insérées sont accessibles à partir du menu Statistiques > Chiffres d’affaires > Pièces.
4.1.3.2 Collecte des espèces
La procédure de collecte des espèces est la suivante :
• Collecter physiquement l’argent de la caisse à monnaie. Le personnel en charge de la collecte peut échanger les caisses à monnaie sans avoir accès à l’argent (si option ZKITCAISSE-CMPRINT achetée).
• Informer le CMprint de la collecte en appuyant sur le bouton « RELEVAGE ».
• Un reçu d’information des espèces collectées est sauvegardé.
Note : Lors de la collecte, les compteurs périodiques sont réinitialisés et si un crédit restait du dernier client, celui-ci sera réinitialisé et mis en sur-paiement.
Le reçu de la collecte peut être imprimé sur le MFP au moment du ramassage ou ultérieurement à partir du menu « HISTORIQUE DE RELEVAGE ». Il peut également être sauvegardé sur une clé USB.
Le reçu de collecte est un fichier PDF dont le nom indique les détails de la collecte (par exemple : 20220318151834_1000_Relevage.pdf >>> 20220318 = date _ 151834 = 15h18mn34s _ 1000 = n° de série du CMprint).
L’en-tête du reçu de collecte peut être personnalisé en important un fichier en_tete.txt via la fonction « IMPORT USB » (voir § 4.2.2.1.4 – Configuration Générale/Import USB).
4.1.3.3 Export des compteurs
Une sauvegarde de tous les compteurs peut être exportée sur une clé USB. Le fichier est au format «.tar.gz » et peut être ouvert avec un outil comme « 7zip » (ex : CMprint_Counters_1000_202202021010.tar.gz).
Ce menu permet de :
• Redémarrer l'appareil,
• Mettre à jour le logiciel CMprint en branchant une clé USB contenant le progiciel.
• Installer manuellement un micrologiciel d’interface périphérique (disponible à partir de la version 1.2). Interfaces périphériques compatibles :
o KCC : interface copieur parallèle (à partir de la version hardware CI21210)
o SIM : interface copieur série (à partir de la version hardware CI21510)
o iMDB : interface de terminal de cartes bancaires (à partir de la version hardware CI21410)
• Activer/désactiver l’opération à distance (disponible à partir de la version 1.3). L’activation de l’opération à distance permet de faire fonctionner le CMprint à distance sur votre ordinateur ou sur un appareil mobile tel qu’un smartphone en utilisant un logiciel VNC (logiciel RealVNC recommandé).
• Récupérer les logs sur une clé USB (disponible à partir de la version 1.4) 
4.1.5 Mode Gratuit
En cliquant sur le bouton « MODE GRATUIT » (depuis la version 1.2, le bouton « MODE GRATUIT » a été déplacé en bas à gauche du menu Administration), l’opérateur peut utiliser le CMprint en mode client sans avoir à payer.
Le « MODE GRATUIT » est affiché sur la barre supérieure pour indiquer qu’il est actuellement actif.
4.1.6 Menu Test
Le menu Test permet à l’opérateur d’effectuer les différents tests ci-dessous :
Le menu Test vous permet de tester si la clé admin fonctionne correctement (menu CLE ADMIN), s'il n'y a pas de problème de comptage avec la carte d'interface parallèle (menu COPY CLICK) et les différents moyens de paiement (menu MONNAYEUR et PAIEMENT CB) sont fonctionnels.
Le menu de test de l’interface SIM n’apparaît que lorsque le CMprint détecte une interface SIM (serial) connectée. Ce test nécessite la connexion d’un câble de test (câble « bouchon » sur écran) dédié au connecteur Sub-D.
Le menu de test Réseau permet d’effectuer un test ping avec une adresse IP.

Si un terminal UX410 est connecté, le menu de test du terminal de carte bancaire qui s’affiche permet de réaliser un diagnostic du terminal et d’en afficher les résultats. 
4.2 Diagnostics
4.2.1 Barre d'informations
La barre d'informations est affichée en haut de tous les écrans du CMprint.
Elle contient des informations de diagnostiques :
• À gauche :
o Date et heure
o Version firmware du CMprint.
• À droite :
o Logo du réseau Wifi : affiche l'état du réseau. Si le CMprint est hors ligne, le logo est barré.
o Logo PrinterKiosk : affiche l'état de connexion au serveur PrinterKiosk. Si PinterKiosk est en erreur d’utilisation, le logo est barré ; Cette information est uniquement affichée lorsque PrinterKiosk est activé.
5 Installation
5.1 Fixation mécanique
Le CMprint Cartadis peut être fixé directement sur le MFP ou sur le pied support CMprint Cartadis (réf. ZPIEDCMPRINT) qui est vendu en option.
Sur le côté du CMprint Cartadis se trouvent 4 trous permettant de le fixer au MFP si celui-ci le permet.
Le pied support (en option) permet l’installation du CMprint à proximité du MFP sans fixation sur le copieur.

Il est possible de fixer le support au sol à l’aide des deux trous de fixation.

5.2 Installation
Le Cartadis CMprint doit être installé par un spécialiste MFP.
ATTENTION : Le CMprint et le MFP doivent être éteints avant de commencer l'installation. Des guides d'installation détaillés pour chaque marque de MFP sont disponibles à l'adresse suivante : Support Cartadis - Guides d'installation.
Exigences principales
- Copie : Le CMprint est reconnu par le MFP comme un compteur de clés et doit être connecté en conséquence, sauf lors de l'utilisation du mode Smart Copy, qui ne nécessite qu'une connexion réseau.
- Impression et numérisation : Le CMprint nécessite une connexion Ethernet pour communiquer avec le MFP.
- Alimentation électrique : Le CMprint n'a pas de source d'alimentation interne ; il fonctionne avec une alimentation externe +12V DC.
5.2.1 Conditions préalables
- Alimentation : Une prise de courant de 100-240 V CA (1,7 A) à proximité du CMprint.
- Réseau : Une prise RJ45 avec accès à Internet (nécessaire pour l'impression USB, l'option PrinterKiosk et l'assistance à distance).
5.2.2 Connexion à l’alimentation externe
L’installation électrique nécessite de brancher l’alimentation externe à une prise de courant capable de fournir une tension comprise 100 et 240V pour une consommation maximal de 1.7 ampère.
Pour des raisons de sécurité évidentes, vous devez installer un disjoncteur différentiel de 30mA sur l’arrivée 230V au niveau du tableau électrique.
Avant de commencer le raccordement électrique, vérifiez que le disjoncteur soit bien en position OFF.
5.2.3 Connexion CMprint pour le service de copies
Avant de procéder à la connexion
Le MFP doit être correctement configuré pour activer le mode vendeur de pièces (selon la marque du MFP, un accessoire externe doit être requis).
En outre, l'interface matérielle du copieur (MFP ou SERIAL) et un câble Cartadis doivent être connectés au CMprint.
Pour plus d'informations sur les modèles de MFP supportés, veuillez consulter l'outil CartadisDB (voir annexe 6.1).
La connexion au compteur de clés du MFP est différente pour chaque marque de MFP et pour les différentes générations de MFP d'une même marque. Pour s'adapter à ces spécifications, le CMprint doit être connecté à un MFP à l'aide d'un câble adaptateur Cartadis compatible avec le modèle de MFP en question.
Si vous disposez d'un MFP (imprimante multifonction supportant la fonction « copie »). Une connexion interne spécifique à votre modèle de MFP est nécessaire pour contrôler le mode « copie » de votre MFP :
- MFP Konica Minolta et Canon
Ces MFP nécessitent une communication « série » pour contrôler leur mode copie. L'option interface SERIE doit être commandée avec votre système CMprint. Selon le modèle exact de votre MFP, un câble de liaison spécifique entre CMprint et le MFP devra également être commandé, veuillez consulter le site CartadisDB - Cartadis pour identifier le modèle dont vous aurez besoin.
- MFP Kyocera, Ricoh, Sharp, Toshiba et Xerox
Ces MFP nécessitent une communication « parallèle » pour contrôler leur mode de copie. L'option d'interface MFP doit être commandée avec votre système CMprint. Selon le modèle exact de votre MFP, un câble de liaison spécifique entre le CMprint et le MFP devra également être commandé, veuillez consulter le site CartadisDB - Cartadis pour identifier le modèle dont vous aurez besoin. Si le CMprint est connecté à un MFP Sharp, activez le mode Sharp de l'interface MFP en connectant un cavalier aux 2 broches étiquetées JP2.
- MFP Brother, Epson et Lexmark (à l'exception des OEM) avec Smart Copy
La seule connexion entre le CMprint et le MFP est une connexion réseau Ethernet. Aucune interface spécifique n'est requise.
Il est donc important d'identifier la bonne référence de câble à utiliser ; pour ce faire, veuillez contacter Cartadis ou consulter la documentation en ligne CartadisDB.
5.2.4 Connexion du CMprint pour les impressions et les scans
Le CMprint doit être connecté au même réseau Ethernet local que le MFP pour permettre l'impression et la numérisation des ventes. Si vous ne disposez pas d'une box internet permettant une communication réseau externe pour les services PrinterKiosk et Cartadis'nPay, Cartadis peut vous fournir un modem 4G.
Pour utiliser les fonctions d'impression et de numérisation, l'adresse IP du MFP doit être configurée sur le CMprint (voir § 4.1.2.4 - MFP). La fonction de numérisation nécessite que le MFP soit compatible avec AirScan (eSCL). La compatibilité peut également être vérifiée dans la documentation en ligne de CartadisDB.
Pour simplifier cette connexion, le CMprint est fourni avec 2 câbles Ethernet, permettant au CMprint d'être branché dans le circuit Ethernet du MFP.
Les étapes de connexion sont :
1) Débrancher le MFP de la prise Ethernet murale,
2) Connecter un câble Ethernet CMprint au MFP (n’importe lequel),
3) Brancher le 2ème câble Ethernet du CMprint dans la prise Ethernet murale.
Remarque : si le CMprint est équipé de l'option Cartadis'N Pay Bank Card Terminal, le second câble est utilisé pour fournir un accès réseau au terminal de cartes bancaires. Dans ce cas, le MFP doit être connecté au réseau indépendamment.
5.2.5 Flux réseau
Pour assurer une communication correcte entre le CMprint, le MFP et les services externes, des flux réseau spécifiques doivent être autorisés. Les tableaux suivants énumèrent les connexions entrantes et sortantes nécessaires.
Connexion réseau sortante vers les serveurs Cartadis à ouvrir
| Utilisation | IP/Nom d'hôte | Port | Protocol |
|---|---|---|---|
| Cartadis VPN (Support) | 51.38.189.192 | 1194 | UDP |
| Billet dématérialisé | archives.cartadis.com | 443 | TCP |
Impression par courriel et PrinterKiosk Backoffice | api.printerkiosk.com | 443, 7181, 10000 | TCP |
| Cartadis'n Pay Payment | capture.cartadisnpay.com | 8443 | TCP |
Ports entrants à ouvrir uniquement sur le réseau local du client
| Utilisation | Port | Protocol |
|---|---|---|
| SSH (Support) | 22 | TCP |
| VNC (Support) | 5900 | TCP |
Connexions réseau sortantes vers le MFP à ouvrir
| Utilisation | Port | Protocol |
|---|---|---|
| IPP (Impression) | 631 | TCP |
| IPPS (Impression ) | 443 | TCP |
Le site https://www.cartadis.com/fr/support/cartadis-db/ donne accès à des informations techniques (référence de câbles, d’interfaces, de fonctionnalités) relatives à l’équipement Cartadis que vous souhaitez connecter à votre modèle de MFP.
L’accès à ce site est protégé par login un mot de passe, vous pouvez obtenir un droit d’accès en effectuant votre demande auprès de notre service commercial.
Sur la page suivante, vous trouverez un exemple de « Rapport de collecte » d’espèces. Ce reçu indique également certaines informations relatives au compteur.

Cet article a-t-il été utile ?
C'est super !
Merci pour votre commentaire
Désolé ! Nous n'avons pas pu vous être utile
Merci pour votre commentaire
Commentaires envoyés
Nous apprécions vos efforts et nous allons corriger l'article